Wolfram Function Repository
Instant-use add-on functions for the Wolfram Language
Function Repository Resource:
Get an image corresponding to a Mermaid-JS specification via the web Mermaid-Ink interface of Mermaid-JS
ResourceFunction["MermaidInk"][s] retrieves an image defined by the spec s from Mermaid's Ink Web interface. |
| "TB" | top-to-bottom |
| "TD" | top-down |
| "BT" | bottom-to-top |
| "RL" | right-to-left |
| "LR" | left-to-right |
Generate a flowchart from a Mermaid specification:
| In[1]:= | ![]() |
| Out[1]= | ![]() |
Create a Graphics expression from a class diagram:
| In[2]:= | ![]() |
| Out[2]= | ![]() |
The first argument can be a Graph object -- the corresponding Mermaid-JS graph is produced. Here is a random graph that has both directed and undirected edges (some edges have tags):
| In[3]:= | ![]() |
| Out[6]= | ![]() |
Here is the corresponding Mermaid-JS image:
| In[7]:= |
| Out[7]= | ![]() |
Here is a left-to-right version:
| In[8]:= |
| Out[8]= | ![]() |
Very often Large Language Models (LLMs) produce Mermaid-JS code as a Markdown fenced code block. By default the fences are removed. Here we define a Mermaid-JS specification:
| In[9]:= | ![]() |
| Out[9]= | ![]() |
Here we generate the corresponding diagram:
| In[10]:= |
| Out[10]= | ![]() |
Create a Sequence Diagram:
| In[11]:= | ![]() |
| Out[11]= | ![]() |
State diagram:
| In[12]:= | ![]() |
| Out[12]= | ![]() |
Entity Relationship Diagram:
| In[13]:= | ![]() |
| Out[13]= | ![]() |
User Journey -- PNG image is obtained and cropped:
| In[14]:= | ![]() |
| Out[14]= | ![]() |
Gantt chart:
| In[15]:= | ![]() |
| Out[15]= | ![]() |
Pie chart:
| In[16]:= | ![]() |
| Out[16]= | ![]() |
Requirement Diagram:
| In[17]:= | ![]() |
| Out[17]= | ![]() |
Very often Large Language Models (LLMs) produce Mermaid-JS code as a Markdown fenced code block. By default the fences are removed:
| In[18]:= | ![]() |
| Out[18]= | ![]() |
Without dropping the Markdown code block fences we get an error:
| In[19]:= | ![]() |
| Out[19]= |
The option "MermaidDirectives" is used when the first argument is a Graph object:
| In[20]:= | ![]() |
| Out[21]= | ![]() |
Create a Markdown-related conversions flowchart:
| In[22]:= | ![]() |
| Out[22]= | ![]() |
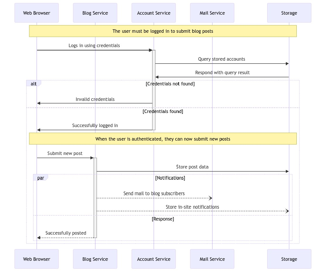
Create a Sequence Diagram for a blogging app service communication:
| In[23]:= | ![]() |

There is a fairly straightforward correspondence between the edge specifications for Graph and Mermaid graph (or flowchart) specifications:
| In[24]:= |
| Out[24]= |
| In[25]:= |
| Out[25]= | ![]() |
| In[26]:= | ![]() |
| Out[26]= | ![]() |
A diagram that clarifies the execution of MermaidInk:
| In[27]:= | ![]() |
| Out[27]= | ![]() |
For some textual content MermaidInk specifications should use quotes. Also, a new line character in text can be included using "<br/>":
| In[28]:= | ![]() |
| Out[28]= | ![]() |
Without the quotes for block "A" the specifications above does not work:
| In[29]:= | ![]() |
| Out[29]= |
Larger flowchart with some styling:
| In[30]:= | ![]() |
| Out[30]= | ![]() |
Some interesting interaction:
| In[31]:= | ![]() |
| Out[31]= | ![]() |
Wolfram Language 13.0 (December 2021) or above
This work is licensed under a Creative Commons Attribution 4.0 International License